您的位置 : 资讯 > 软件教程 > 什么是Fetch.ai (FET)币?FET工作原理、代币经济学及价格预测

什么是Fetch.ai (FET)币?FET工作原理、代币经济学及价格预测

来源:菜鸟下载 | 更新时间:2026-01-24

‍如果你正在读这篇文章,Fetch AI (FET) 是什么加密货币?我想了解它的功能。Fetch AI (FET)的价格是多少?我想知道它的价格趋势

如果你正在读这篇文章,

最安全的虚拟币交易平台推荐:

  • Fetch AI (FET) 是什么加密货币?我想了解它的功能。
  • Fetch AI (FET)的价格是多少?我想知道它的价格趋势。
  • 如何购买 Fetch AI (FET)?我想知道哪些加密货币交易所支持 FET。

您可能有上述问题。

继对话式人工智能(AI)ChatGPT取得成功后, SingularityNet( AGIX )、Fetch.ai(FET)、Ocean Protocol(Ocean)、Numeraire(NMR)等相关的“ AI加密货币”在加密货币市场上备受关注。

Fetch AI (FET) 是一个人工智能驱动的平台使开发者能够开发、部署和连接“智能代理”,以实现 Web3 数字资产交易的自动化,并带来多重优势。FET 是其原生代币。

FET 代币的市值已超过之前的许多项目,位居第 64 位*。*截至 2025 年 9 月 19 日,根据 CoinMarketCap 的数据。

在本文中,我们将详细解释什么是 Fetch AI (FET)、它的功能、未来前景以及如何购买它。

什么是Fetch.ai (FET)币?FET工作原理、代币经济学及价格预测

获取 AI (FET) 图表和当前价格趋势

首先我们来看一下Fetch AI(FET )的当前价格走势和图表。

获取 AI (FET)价格图表

什么是Fetch.ai (FET)币?FET工作原理、代币经济学及价格预测

人工智能超级联盟(FET)图表

上图是Fetch AI(FET)的实时图表。

Fetch AI(FET)的当前价格趋势

截至2025年9月19日, Fetch AI(FET)的交易价格为99.19日元,较过去24小时上涨0.43%。

总市值约为2353.3亿日元。Fetch AI(FET)目前在加密货币市值排名中位列第64位。

货币名称FetchAI/人工智能联盟
象征场效应晶体管
价格*99.19日元
市值*2353.3亿日元
市值排名*第64名

*截至 2025 年 9 月 19 日,根据CoinMark etCap

获取 AI (FET) 价格历史记录

价格低廉平均的高的波动范围
1小时0.5843 美元0.5862 美元0.5885 美元-0.41%
1天0.5782 美元0.6196 美元0.6450 美元-1.18%
第七0.5782 美元0.6458 美元0.6807 美元-6.06%
第三十届0.5782 美元0.6406 美元0.7010 美元9.83%
90天0.5782 美元0.6832 美元0.8838 美元1.24%
365天0.3463 美元0.9458 美元2.1930 美元-42.97%

数据:coincodex

什么是 Fetch AI (FET)?

什么是Fetch.ai (FET)币?FET工作原理、代币经济学及价格预测

Fetch AI (FET) 是一个开放的、去中心化的、基于区块链的机器学习网络,FET 加密货币是其原生代币。

Fetch AI(FET)的概述和基本信息

货币名称人工智能超级联盟
象征场效应晶体管
价格0.7317 美元 -1.18%
市值排名57
市值17亿美元
交易量(24小时)1.478亿美元
史上最佳3.4640 美元
历史最低0.0000 美元
24小时最高0.0000 美元
24小时最低0.0000 美元
数据更新时间2025年9月22日 10:53:02

数据:coincodex

F etc h.AI于 2019 年 2 月成立,目前正在推出 Coin Launchpad,作为第四次工业革命启动之际技术融合项目的一部分。人工智能和区块链两项技术的结合,象征着第四次工业革命中技术的融合。

该网络旨在促进数字经济的发展和增长,无需人工干预即可运行。其内核理念是连接设备、服务和人员等其他主体,将它们接入物联网。

Fetch.AI 是一个提供工具和基础设施的网络,以支持由人工智能驱动的去中心化数字经济发展,实现人、设备和服务之间的数据共享和协作。

历史、起源和重要人物

2017年,Humayun Sheikh、Toby Simpson 和 Thomas Hain 提出了 Fetch.ai 的想法。Sheikh 是该公司的首席执行官。他是一位企业家和投资者,拥有20多年的技术和新理念经验。Simpson是首席技术官。他是一名软件工程师和游戏开发人员,拥有25年多的 AI 系统和虚拟世界开发经验。Hain是首席安全官。他是谢菲尔德大学语音和音频技术专业的教授,也是机器学习和自然语言处理领域的领先研究员。

致力于创建 Fetch.ai 的工作人员有五十多人,他们来自剑桥大学、CERN、DeepMind、高盛、诺基亚等机构等。他们担任创始人、开发人员、研究人员、工程师、设计师和营销人员等角色。2019年3月,币安为 Fetch.ai 举办了首次交易所发行 (IEO),筹集了600万美元。2023年3月,DWF Labs 领投了 Fetch.ai 一轮4000万美元的投资。

什么是加密货币FET?

加密货币 FET是Fetch.ai平台上使用的 ERC-20 代币。

Fetch AI (FET) 拥有自己的区块链,该区块链结合了工作量证明 (POW) 和光量证明 (POL) 机制。矿工在网络上提供验证服务,并获得 FET 代币奖励,这些奖励可以通过代理支付。

FET加密货币不仅在发现、创建、部署和训练自主经济主体的平台中发挥着关键作用,也是智能合约和预言机器不可或缺的一部分。

FET 允许用户在网络上创建和部署自己的代理,开发人员可以使用 FET 代币支付来访问基于机器学习的实用进程,以训练自主代理并在整个网络上部署集体智能。

此外,必须通过质押 FET 代币来激活验证节点,以促进网络上的验证和声誉创建。

FET的工作原理

FET 代表“Fetch.ai 代币”,是 Fetch.ai 生态系统的重要组成部分。它的作用是让网络的操作和应用进程变得更容易、更强大。以下内容更详细地介绍 FET 的工作原理:

  • 治理:治理是 FET 代币最重要的作用之一。作为一种治理代币,它赋予其持有者对 Fetch.ai 生态系统如何发展和变化的发言权。代币持有者可提出更改建议或对网络参数、资源分配甚至代码库更新的拟议更改进行投票。这种治理模式确保了平台根据社区的需求和愿望进行更改。
  • 质押和网络安全:FET 代币可用于质押,即这些代币会暂暂时被锁定在网络中。质押是代币持有者帮助维护网络安全并赚取 FET 代币回报的一种方式。质押功能是许多区块链网络的重要组成部分,因为它有助于网络达成共识并保持网络安全。在 Fetch.ai 中,质押还支持访问其他功能,例如参与集体学习过程等。
  • 交易和服务费用:在Fetch.ai平台上,FET用于支付使用不同的服务和交易所需的费用。例如,用户在创建和使用自治代理、使用网络获取信息或运行智能合约时需要付费。这些费用以 FET 代币支付,提供给网络上能实现这些操作的人员。
  • 激励机制:FET代币是生态系统中不同参与者行动的动力,即FET 代币作为奖励被提供给那些向平台贡献有用数据或流动性。同样,开发人员可通过开发有助于网络发展和使网络变得更有用的应用进程或服务,以赚取 FET 代币。
  • 访问集体学习:FET 代币还可用于进入 Fetch.ai 的集体学习模块,其中自治代理共享数据和模型。互相学习能帮助代理改进工作并做出更好的决策。人们可通过质押 FET 代币来参与此学习过程。
  • 平台之间的交互:FET 代币还可用于与其他区块链平台进行通信。由于 Fetch.ai 具有互操作性,FET 可在不同的区块链网络之间传输,并用于跨链服务和应用进程。
  • 代币经济和稀缺性:与许多其他加密货币一样,FET 的单位数量将有限。这促使人们更愿意持有并使用代币。随着网络的发展以及更多的服务和应用进程创建在其上,FET 代币将变得更加流行,这可能会影响其价值。

Fetch.ai的主要功能

Fetch.ai 具有多种创新功能,这些功能结合了区块链技术与人工智能 (AI) 和机器学习 (ML) 。这些功能实现了自治代理的去中心化网络、保护隐私的集体学习、安全的数据交换等等。在 Fetch.ai 的生态系统中,我们能找到 CoLearn、Axim、Atomix、Mobix、Catena、Resonate、Starfleit、Mettalex 和 Leap Wallet 等项目。每个项目都与 Fetch.ai 生态系统的特定用例和方面相对应。

共识机制

Fetch.ai 用于达成共识的机制是有用的工作量证明(UPoW)。在使用该机制时,新区块的生成方式与标准权益证明协议中的方式类似。同时,交易的顺序是根据两个区块生成之间发生的工作来确定的。即使是实力较弱的节点也能获得自己的区块奖励份额,因为特定的计算问题会根据其难度进行排名,然后打包到工作量证明包中。基于分布式计算并以这种方式布置的平台致力于解决更困难的问题,例如与人工智能或调度相关的问题。

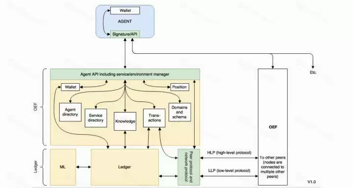
自治经济代理 (AEA) 和开放经济框架 (OEF)

Fetch.AI 致力于成为未来去中心化数据市场的基本组成部分。它的目标是取代负责大量任务的中心化系统——从分发数据到提供预订酒店房间等日常服务。Fetch 背后的创建者相信,像他们这样的开放且去中心化的系统更适合在机器主导的经济中开展协作。他们的软件代理作为能够自主执行交易的数字实体运行,并可代表他们自己、设备、他们提供的服务或个人用户。尽管这些代理之前没有应对各种挑战的经验,但他们能利用人工智能参与自己和 Fetch.AI 用户的决策过程。Fetch.AI 的用户可以是个人、企业或政府组织,代理可以执行的任务范围极其广泛,包括从监控机票可用性到创建天气模型或优化供应链等一切任务。

Fetch.AI 还计划创建一个开放经济框架(OEF),从而打造一个生态系统,使代理和数字数据可高效且经济地交互。Fetch.AI 数字经济模型的首要任务是正确利用用户生成的数据。 OEF 计划将物联网 (IoT) 设备的数据变成为可交易的商品,因为代理将集成到每个设备中。例如,汽车中的 Fetch.AI 代理可通过汽车的挡风玻璃雨刷器检测天气状况,并将此信息转发到数字生态系统,从而便于系统提供与此信息相关的服务。Fetch.AI 的自治代理对于那些需要这些数据的人来说很有价值,即使后者并没有主动寻找这些数据。在这些代理成为各种数据、设备和服务的渠道后,它们也逐渐变成有价值的资产,为那些热衷于增强服务交付的数据分析师和市场专家所用。

什么是Fetch.ai (FET)币?FET工作原理、代币经济学及价格预测

Fetch.AI 的架构就像一首数字交响乐,具有三个相互交织的层,它们和谐地工作,从数据中产生价值,并确保数据传输到正确的目的地。

  • 自治经济代理(AEA):第一层是 AEA 领域。这些代理在信任和声誉信息流动的环境中流通,从而最大限度地降低交易风险。
  • 开放经济框架 (OEF):第二层 OEF 位于一个分类账上—— Fetch.AI 的数字货币 FET 和去中心化交易系统的保护之地。
  • Fetch 智能账本:最有价值、最重要的部分是第三层——Fetch 智能账本。此账本是一位大师,它利用声誉、信任和情报来维护系统的完整性。它十分重要,因为它负责监督代理商需要进行有效访问的市场情报。您可以想象一下机器学习剖析不同市场如何相互作用的过程,而这就类似于这一层的作用。

Fetch.AI 不仅智能,而且可规模化使用。智能分类账有将能支持每秒数百万笔交易,并且非常敏捷,可将 OEF 与 Fetch 代理联系起来。Fetch.AI 将交易链与有向无环图 (DAG) 的各个方面结合在一起,并采用类似于分片的“资源信道”方法,从而实现了可扩展性。交易被分类到不同信道中,进行优化,然后分组,系统的容量是信道数量的函数。

接下来,我们介绍 AEAs。他们就像忙碌的蜜蜂一样收集数据,他们使用 Fetch.AI 平台与那些需要这些数据的人创建联系。但天气或交通等信息具有地理敏感性,因此代理会根据各种标准进行分类,具体包括:

  • 地理位置:AEA 有一个物理地点,但能通过连接的节点快速到达任何位置而无需额外付费。
  • 经济邻近性:AEA 也是根据其与相关数据市场的接近程度来安排的。
  • 基础设施分布:网络还考虑代理商覆盖区域内的机场、火车站等基础设施的布局。

什么是Fetch.ai (FET)币?FET工作原理、代币经济学及价格预测

尽管已分类,但每个代理都有一个与其wallet相关联的唯一标识符。代理通过标识符发送和接收 其 Fetch 代币。另外,代理还维护着一个与其连接的节点列表。

AEA 的类型有多种:

  • 居民:居民与传感器或车辆等现实世界的硬件相联系,几乎就像远程人类操作员一样。
  • 接口:它们是传统经济和数字领域之间的桥梁,与传感器或数据相连,可执行常规经济任务。
  • 软件代理:这些代理仅存在于数字世界中,就像数字侦探一样寻找满足用户需求的最佳方法。
  • 数字数据销售代理:它们附属于数据源,具有从数据中提取价值的使命。
  • 代表代理:这些是用户的数字化自我,在 Fetch 生态系统中充当用户的个人数字管家。

$FET 代币信息

代币名称:Artificial Superintelligence Alliance(FET)

发布时间:2019 年 2 月 24日

总供应量:26.05 亿枚 FET

代币类型:FET/ ERC-20/ BEP-20

合约地址:0xaea46A60368A7bD060eec7DF8CBa43b7EF41Ad85

什么是Fetch.ai (FET)币?FET工作原理、代币经济学及价格预测

$ FET 链上信息(图源:https://etherscan.io/token/0xaea46a60368a7)

$FET 代币用途

交易费用:支付网络上的交易和服务费用;

质押功能:质押 FET 可以参与网络治理和获取奖励;

访问资源:获取平台内的 AI 工具、数据集和计算资源;

生态治理:持有者可参与平台的治理决策。

什么是Fetch.ai (FET)币?FET工作原理、代币经济学及价格预测

$ FET 代币分配模型(图源:https://fetch.ai/docs/)

Fetch AI (FET) 的功能和优势

与其他加密货币项目相比, Fetch AI(FET)具有以下特点:

人工智能技术可用于解决日常问题

Fetch.ai 旨在通过提供智能机器学习和数据共享解决方案,利用 AI(人工智能)应用解决日常问题。

经济由供应商和消费者组成,周围是一个具有不同主体和目标的生态系统。

Fetch.ai 开发团队强调了该网络彻底改变多个行业和领域的潜力。

可用于多种领域

Fetch.ai 可用于各种领域,包括智能城市、供应链、交通运输、智能停车、能源、温度计代理、智能家居和集成学习。

Fetch.ai 的目标是通过数据共享和加强协作来提高效率并促进数字经济的发展和增长。

获得4000万日元资助

据CoinDesk报道,Fetch.ai于2023年3月29日宣布,已获得DWFLabs 4000万美元的投资。

利用这项投资,Fetch AI (FET) 计划在其平台上部署分散的机器学习和网络基础设施,最终目标是构建一个自主的 M2M 生态系统,分发应用进程,并为开发人员提供产生所需收入的工具。

Fetch AI (FET) 的最终目标是为开发人员提供构建自主 M2M 生态系统和创造收入所需的工具。

Fetch AI (FET) 是一只前景看好的股票吗?你应该买入吗?

人工智能相关股票未来前景看好

加密货币FET目前被评为表现最佳的AI相关加密货币。Fetch AI(FET)的价格在2023年1月飙升,目前市值约为300亿日元。因此,一些投资者预计AI加密货币股票将成为下一轮牛市的主角。

确实,人工智能相关的股票和虚拟货币的潜力是巨大的。

特别是,一位加密货币专家认为,Fetch AI(FET)利用AI和去中心化技术(DeFi)克服了现有中心化系统的局限性,为创建去中心化的数字环境做出了贡献,作为下一代网络解决方案具有巨大的增长潜力。

另外,一个加密货币价格预测网站预测, FET的价格将从目前的0.25美元上涨到2028年的2.61美元。当然,这只是一个预测,但预计会是目前价格的九倍以上。

Fetch AI (FET) 的未来预测

Fetch AI(FET)的未来价格预测如下:

FetchAI(FET)价格预测:下个月

什么是Fetch.ai (FET)币?FET工作原理、代币经济学及价格预测

价格预测(单位:美元)波动范围
09-220.7317 美元0.00%
09-250.7249 美元-0.94%
09-280.7329 美元0.16%
10-010.7361 美元0.6%
10-040.7288 美元-0.4%
10-070.7317 美元0%

来源:coincodex

FetchAI(FET)价格预测:2025-2050

什么是Fetch.ai (FET)币?FET工作原理、代币经济学及价格预测

最低价格平均的最高价
20260.6920 美元1.0116 美元1.1413 美元
20270.6357 美元0.8839 美元1.0319 美元
20280.6209 美元0.8721 美元1.0310 美元
20291.0249 美元1.5056 美元1.7800 美元
20300.9755 美元1.4346 美元1.6208 美元
20310.9124 美元1.3840 美元1.6119 美元
20351.1549 美元1.7556 美元2.0411 美元
20401.9405 美元2.7047 美元3.1125 美元
20452.5645 美元3.6749 美元4.1339 美元
20502.3994 美元3.9053 美元5.0219 美元

来源:coincodex

Fetch.AI 的未来展望

Fetch.AI 的未来前景令人期待。随着人工智能和区块链技术的融合不断深化,Fetch.AI 有望在多个领域实现突破性进展。其自主智能代理系统不仅能够提升现有系统的效率,还可以开辟全新的应用场景和商业模式。

Fetch.AI:引领第四次工业革命的技术融合

Fetch.AI 于 2019 年 2 月在币安 Launchpad 上推出,是第四次工业革命初期技术融合的典型代表。该项目结合了两种当前备受关注的前沿技术——人工智能(AI)和区块链,展示了科技进步的巨大潜力。

FET币上线交易所有哪些?

根据已有数据记载,当前FET币上线交易所有BinanceOKX、Huobi、Gate.io、Bitget等23家交易所,下文是详细内容介绍:

1、Binance

币安(Binance)(点击注册),国际领先的区块链数字资产国际站,向全球提供广泛的数字货币交易、区块链教育、区块链项目孵化、区块链资产发行平台、区块链研究院以及区块链公益慈善等服务,目前用户覆盖全球180多个国家和地区,以140万单/秒的内核内存撮合技术,是全球加密货币交易速度最快的平台之一,也是全球加密货币交易量最大的平台之一。

2、OKX

欧易OKX(点此注册)是全球领先的加密生态建设者,成立于2017.5.31。拥有全球顶尖的加密资产交易平台、Web3.0入口-Web3Wallet及旨在为下一代Web3应用提供安全可编程的智能合约平台的OKC,创立了统一交易账户等全球领先的Crypto交易系统。欧易OKX面向全球用户提供比特币、以太坊等多种加密数字资产的现货、衍生品交易及金融产品等服务。

3、Huobi

火必全球专业站(点击注册),是火必集团旗下服务于全球专业交易用户的创新数字资产国际站,致力于发现优质的创新数字资产投资机会,目前提供四十多种数字资产品类的交易及投资服务,总部位于新加坡,由火必全球专业站团队负责运营。火必集团是一家具有全球竞争力与影响力的数字资产综合服务商,为超过130个国家百万级用户提供优质服务。在新加坡、香港、韩国、日本等多个国家和地区均有独立的交易业务和运营中心。

4、Gate.io

Gate.io芝麻开门国际站(点击注册),是一家有态度的全球区块链资产国际站,从13年创办至今,已为来自全球超过224个国家的数百万用户,提供了近五百种优质区块链资产品类的交易和投资服务,gate.io致力于做一家值得信赖的安全、稳定、有信誉的区块链资产国际站,不仅为用户提供安全、便捷、公平的区块链资产交易服务,同时全面保障用户的交易信息安全和资产安全。

5、Bitget

Bitget(点击注册)总部位于新加坡,是全球化的数字资产衍生品交易服务平台。公司业务包括期货合约、现货交易及全球OTC等,Bitget在日本、韩国、加拿大等地设有分部,目前全球累计注册用户超90万,2020年7月Bitget完成韩国顶级游戏公司SNK领投及顶级资本安澜资本跟投的千万美金B轮融资,目前估值10亿美金。

FET币怎么买?

购买FET币可以在上线的币安、欧易等23家交易所内购买,下文是在币安交易所(>点这里下载币安官方APP<)购买FET币的教程:

1、打开币安官网(>>>点击进入<<<)(点此注册),点击左侧的【使用邮箱/手机号注册】

什么是Fetch.ai (FET)币?FET工作原理、代币经济学及价格预测

2、币安已全面开放大陆用户进行手机号注册,输入邮箱/手机号、点击下一步即可

什么是Fetch.ai (FET)币?FET工作原理、代币经济学及价格预测

3、向右滑动拼图进行安全验证,及时查看手机收到的6位数字验证码,验证码有效时间为30分钟,请及时填写,填写后点击“提交”即可

什么是Fetch.ai (FET)币?FET工作原理、代币经济学及价格预测

4、账号创建后,点击【去认证】

什么是Fetch.ai (FET)币?FET工作原理、代币经济学及价格预测

5、在这里,您可以看到相应的验证类型:证件签发国家/地区、拍摄政府颁发身份证正反两面的照片。不同国家或地区的限额各不相同。点击【证件签发国家/地区】的按钮,可以选择您的居住国或地区。

什么是Fetch.ai (FET)币?FET工作原理、代币经济学及价格预测

6、点击上方导航栏的【交易】——【现货交易】

什么是Fetch.ai (FET)币?FET工作原理、代币经济学及价格预测

7、搜索币种简称【FET】,选择【FET/USDT】交易对

什么是Fetch.ai (FET)币?FET工作原理、代币经济学及价格预测

8、填写买入数量,点击【买入FET】即可完成FET币交易

什么是Fetch.ai (FET)币?FET工作原理、代币经济学及价格预测

$FET 风险提示

Fetch.ai 是一个具备 AI 赋能的区块链解决方案,但其技术尚处于不断演进的阶段,开源工具和 AI 代理系统的实际商业落地仍存在不确定性,且近年来,人工智能和区块链融合领域竞争激烈,众多科技巨头和新兴项目都在探索类似应用,Fetch.ai 是否能保持其技术领先性并成功吸引用户,仍需时间验证。

任何不利的监管变动,可能对 Fetch.ai 及其代币经济模型造成影响,投资者在参与 $FET 交易或 Fetch.ai 生态应用时,建议充分评估项目的技术进展、市场竞争格局及政策环境,做好风险管理。

结语

Fetch.AI的架构复杂,产品多样化。这表明,它希望利用人工智能、区块链和去中心化系统来改变行业。Fetch.AI 让安全管理数据、快速交易、以环保方式移动、资产代币化和相互信任变得更加容易,从而为发展为更加互联、可持续且私密性更强的网络创造了条件。Fetch.AI 的创新解决方案将改变数字界的格局,并为个人和企业提供充分利用新技术所需的工具。

到此这篇关于什么是Fetch.ai (FET)币?FET工作原理、代币经济学及价格预测的文章就介绍到这了,更多相关FET币全面介绍内容请搜索菜鸟下载以前的文章或继续浏览下面的相关文章,希望大家以后多多支持菜鸟下载!

菜鸟下载发布此文仅为传递信息,不代表菜鸟下载认同其观点或证实其描述。

展开

相关文章

更多>>

热门游戏

更多>>

手机扫描此二维码,

在手机上查看此页面

关于本站 下载帮助 版权声明 网站地图

版权投诉请发邮件到 cn486com#outlook.com (把#改成@),我们会尽快处理

Copyright © 2019-2020 菜鸟下载(www.cn486.com).All Reserved | 备案号:湘ICP备2023003002号-8

本站资源均收集整理于互联网,其著作权归原作者所有,如有侵犯你的版权,请来信告知,我们将及时下架删除相应资源