您的位置 : 资讯 > 软件教程 > mETH质押48万ETH:如何脱颖而出?

mETH质押48万ETH:如何脱颖而出?

来源:菜鸟下载 | 更新时间:2025-07-19 AI合集 AI文章合集

回顾与展望:L2 生态的演变与 mETH 的崛起三年前,Dragonfly 的合伙人 Haseeb Qureshi 曾感叹期待 rollup 的到来,却担心它生不逢

回顾与展望:L2 生态的演变与 mETH 的崛起

三年前,Dragonfly 的合伙人 Haseeb Qureshi 曾感叹期待 rollup 的到来,却担心它生不逢时。如今,仅仅两年时间,L2 生态已是百花齐放,竞争激烈。当初那些备受瞩目的公链如 Polygon 和 BNB Chain 风头正盛,而如今的 L2 主网当时尚未上线。谁能想到,短短两年,L2 项目如雨后春笋般涌现,但真正能吸引市场关注和认可的却寥寥无几。

免费的交易所推荐:

尽管新建 L2 的成本相对较低,但真正能在市场上脱颖而出的却不多。技术上,L2 主要停留在 OP 和 ZK 之间的差异化,但真正拉开差距的还是生态发展、用户体验和流动性激励等方面。除了头部的 L2 项目,其他 L2 在 TVL 上差距不大,细节上的差异化也显得有些乏味,导致了诸多问题。

首先是流动性割裂,随着 L2 数量的增加,资产在不同 L2 链之间的流转变得愈加分散,影响了用户体验。其次是财富效应普遍委靡,L2 项目中并未出现模因风潮,反而是高性能公链 Solana 吸引了更多的关注。如何解决流动性碎片化问题,如何为玩家资产扩充收益渠道,成为了部分 L2 项目的破局关键。

mETH Protocol 简介

mETH 是以太坊上一个无需许可、非托管的 ETH 流动性质押协议。2023 年年末,Mantle 瞄准了流动性质押的机会,推出了 Mantle LSP。今年 8 月,品牌名称升级为 mETH Protocol,简洁明了,更符合品牌形象。用户每质押一枚 ETH,就能获得 mETH 质押凭证,取消质押后可获得原先质押的 ETH 以及质押奖励。

虽然 Lido 一直占据 ETH 质押市场的大头,但竞争激烈,mETH 已质押超过 48 万枚 ETH,TVL 达到 11.89 亿美元,超过了 Coinbase 上质押 ETH 的两倍。mETH 的目标是成为最广泛采用和资本效率最高的 ETH 质押代币,通过品牌合作和集成不断扩展边界,蚕食对手市场份额。在风险管控上,mETH 的核心智能合约和链下服务是非托管的,采用了以太坊上海升级后的设计,确保了 ETH 的完整性,为后续集成提供了便利。

再质押 cmETH

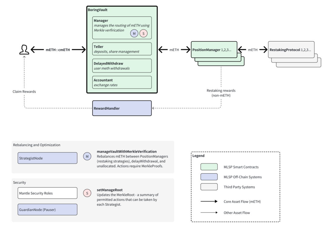
再质押允许将 PoS 链中的质押资产重新用于保护其他基于以太坊的协议,增强了质押 ETH 的效用。mETH 协议让用户从 Mantle 上的资本效率、便利性和广泛的用例中受益,但 DeFi 质押时会锁定资产,降低了效率。再质押则能最大化资本效率,继 mETH 之后,cmETH 应运而生。用户的 LST 存入再质押协议中,安全保障由预言机、跨链桥以及 DA 层负责,部分质押奖励和收入将回流至 cmETH 中。

流动性资产优势

加密市场重视资本效率化。除了质押 ETH 可获得 3.43% 的年化收益率外,mETH 本身还具有原生收益功能,用户跨链到 L2 的 ETH 可自动享受生息,吸引了对收益敏感的资金。再质押 cmETH 也在不断扩张,与 EigenLayer、Symbiotic、Karak 等协议合作,用户不仅可获得积分,还可享受一定收益。在 Mantle 生态中,cmETH 实现了不错的可组合性,持有者可享受多种收益。链下整合尤其是与交易所的合作也至关重要,Bybit 为 mETH 开通了质押入口并上线 mETH,极大提升了其曝光度。mETH 还可用作 Bybit 中的保证金,扩大了其用例,吸引了更多资金流入,形成了良性循环。未来,mETH 将与 Berachain 和 Fuel 等合作,加强流动性整合。

COOK 代币经济学

COOK 是 mETH 的新治理代币,主要用于对生态系统的方向和其他战略事项进行投票。总量为 50 亿枚,其中 15.1028% 分配给第一季度生态系统活动的合格用户。代币分配中,核心团队和私募融资仅占 10%,而社区和协议财库占 60%,体现了公平理念。相比再质押龙头 Eigenlayer,mETH 的 TVL 近 13 亿美元,Eigenlayer 则为 111.5 亿美元,若按 TVL 比率计算,COOK 上线预估 FDV 可能在 7 亿美元附近。COOK 预计将于本月上线,具体细则可能会有变化。在今年 7 月 1 日至 10 月初的 mETHamorphosis 活动中,mETH 持有者通过质押、交互生态协议和添加流动性等方式积累积分,最终可兑换为 COOK。随着第一季度的结束,第二季度的活动即将揭晓。

小结

以太坊市场资金在经历了长达数月的 FUD 后已开始回暖。再质押协议在发币后,由于大行情委靡,热度一度熄火。随着美联储降息,DeFi 将迎来更多收益资金,注入更多流动性。再质押赛道以及 COOK 的表现值得关注。

质押量超 48 万枚 ETH,mETH 凭什么?

质押量超 48 万枚 ETH,mETH 凭什么?

质押量超 48 万枚 ETH,mETH 凭什么?

质押量超 48 万枚 ETH,mETH 凭什么?

质押量超 48 万枚 ETH,mETH 凭什么?

质押量超 48 万枚 ETH,mETH 凭什么?

质押量超 48 万枚 ETH,mETH 凭什么?

质押量超 48 万枚 ETH,mETH 凭什么?

菜鸟下载发布此文仅为传递信息,不代表菜鸟下载认同其观点或证实其描述。

展开
智夺军旗
智夺军旗
类型:策略战棋 运营状态:公测 语言:简体中文
策略 益智 AI
前往下载

相关文章

更多>>

热门游戏

更多>>

手机扫描此二维码,

在手机上查看此页面

关于本站 下载帮助 版权声明 网站地图

版权投诉请发邮件到 cn486com#outlook.com (把#改成@),我们会尽快处理

Copyright © 2019-2020 菜鸟下载(www.cn486.com).All Reserved | 备案号:湘ICP备2023003002号-8

本站资源均收集整理于互联网,其著作权归原作者所有,如有侵犯你的版权,请来信告知,我们将及时下架删除相应资源